Alur Memasukkan Protokol ke Komisi Etik Unisa Yogyakarta

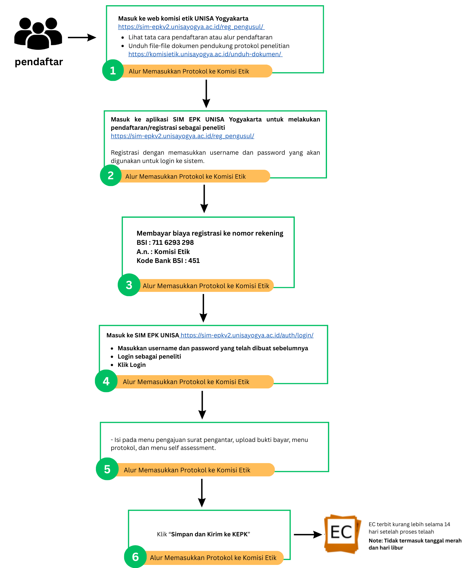
Keterangan No. 1
Semua dokumen pendukung dapat diunduh di tautan berikut: Unduh Dokumen
Keterangan No. 2
Akun yang berupa username dan password digunakan untuk mendaftar pada SIM-EPK Unisa Yogyakarta. Klik tautan Pendaftaran Peneliti
Keterangan No. 3
Selanjutnya masuk ke SIM EPK Nasional untuk melakukan pendaftaran sebagai peneliti
https://sim-epk-keppkn.kemkes.go.id/reg_peneliti/
Keterangan No. 4
Untuk bisa Login maka Anda diminta harus memasukkan nomor pendaftaran dari SIM-EPK Pusat ke SIM-EPK lokal Unisa Yogyakarta.
SIM EPK Local dapat diakses di https://sim-epk.unisayogya.ac.id/reg_pengusul/
Lihat gambar di bawah ini:
Keterangan No. 5
Foto atau Scan bukti pembayaran Anda. Bukti pembayaran akan disertakan saat proses isi kelengkapan dokumen
Keterangan No. 6
Sudah jelas
